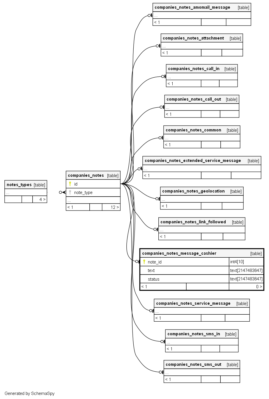
Columns
| Column | Type | Size | Nulls | Auto | Default | Children | Parents | Comments | |||
|---|---|---|---|---|---|---|---|---|---|---|---|
| note_id | int4 | 10 | null |
|
|
id примечания |
|||||
| text | text | 2147483647 | null |
|
|
Текст примечания |
|||||
| status | text | 2147483647 | null |
|
|
Статус |
Indexes
| Constraint Name | Type | Sort | Column(s) |
|---|---|---|---|
| companies_notes_message_cashier_pkey | Primary key | Asc | note_id |

