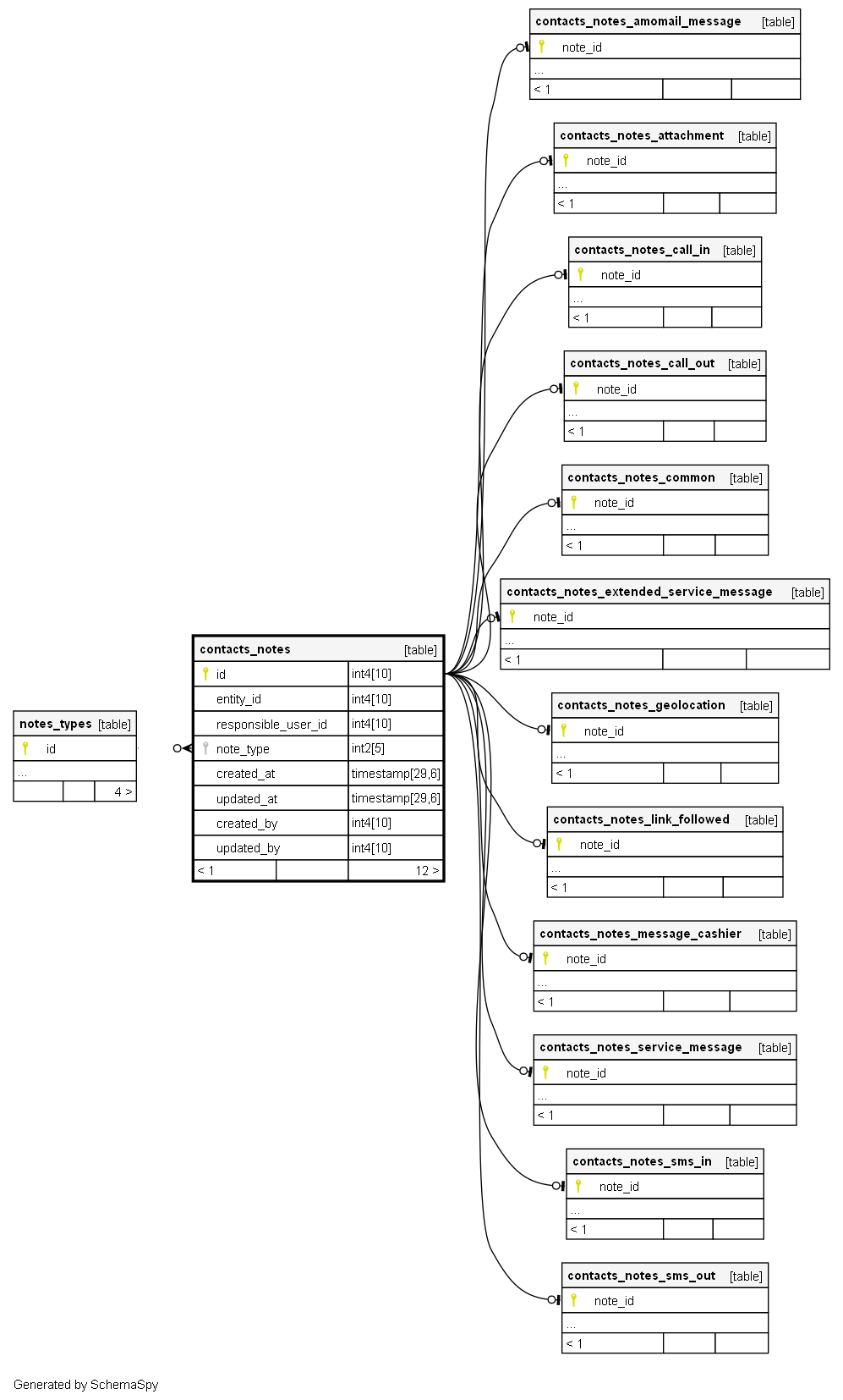
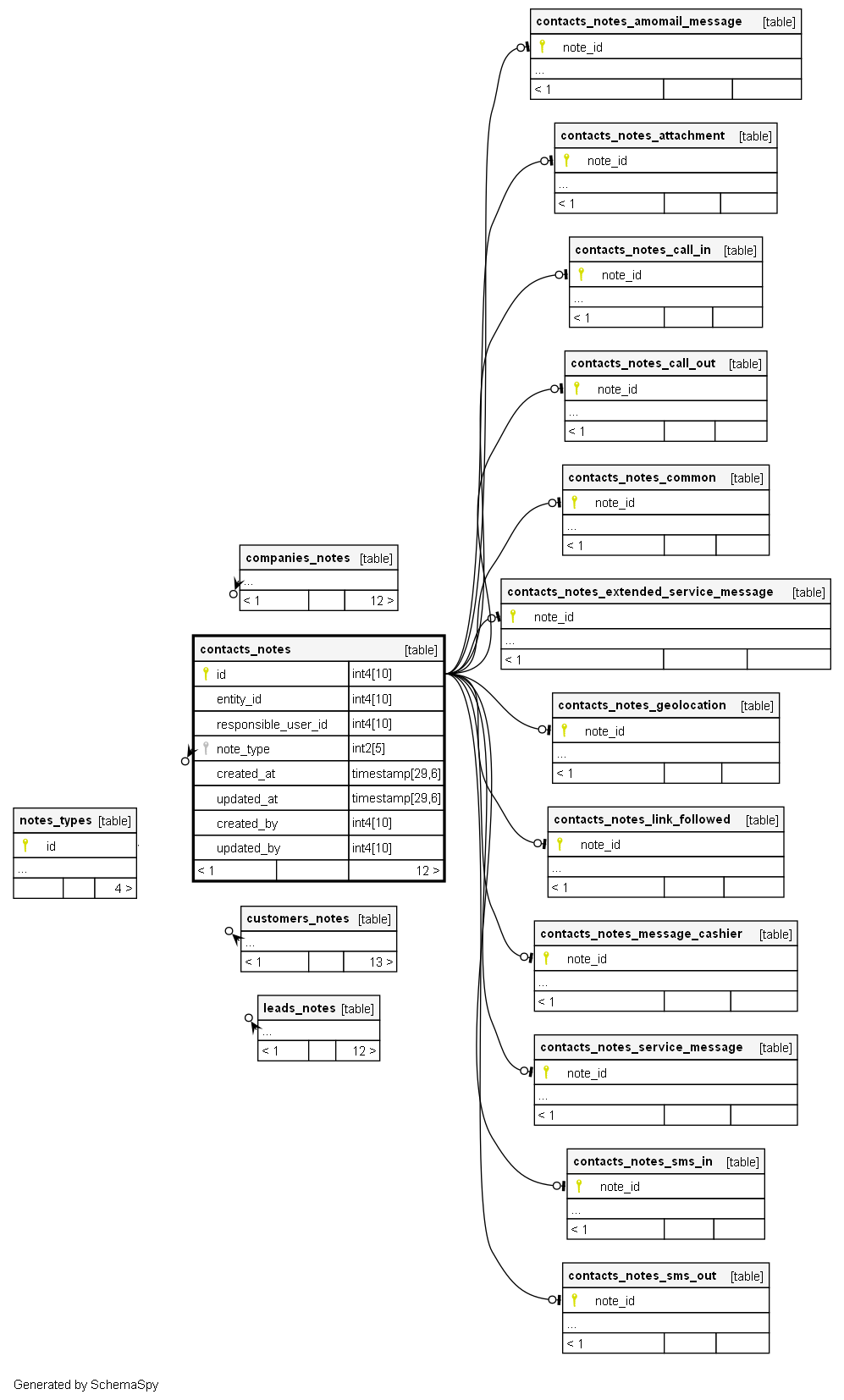
Columns
| Column | Type | Size | Nulls | Auto | Default | Children | Parents | Comments | ||||||||||||||||||||||||||||||||||||
|---|---|---|---|---|---|---|---|---|---|---|---|---|---|---|---|---|---|---|---|---|---|---|---|---|---|---|---|---|---|---|---|---|---|---|---|---|---|---|---|---|---|---|---|---|
| id | int4 | 10 | null |
|
|
id примечания |
||||||||||||||||||||||||||||||||||||||
| entity_id | int4 | 10 | null |
|
|
id привязанного контакта |
||||||||||||||||||||||||||||||||||||||
| responsible_user_id | int4 | 10 | null |
|
|
id ответственного за примечание |
||||||||||||||||||||||||||||||||||||||
| note_type | int2 | 5 | null |
|
|
id типа примечания |
||||||||||||||||||||||||||||||||||||||
| created_at | timestamp | 29,6 | √ | null |
|
|
Дата создания примечания |
|||||||||||||||||||||||||||||||||||||
| updated_at | timestamp | 29,6 | null |
|
|
Дата изменения примечания |
||||||||||||||||||||||||||||||||||||||
| created_by | int4 | 10 | √ | null |
|
|
id пользователя, который создал примечание |
|||||||||||||||||||||||||||||||||||||
| updated_by | int4 | 10 | null |
|
|
id пользователя, который изменил примечание |
Indexes
| Constraint Name | Type | Sort | Column(s) |
|---|---|---|---|
| contacts_notes_pkey | Primary key | Asc | id |
Check Constraints
| Constraint Name | Constraint |
|---|---|
| contacts_notes_updated_by_check | ((updated_by >= 0)) |
| contacts_notes_created_by_check | ((created_by >= 0)) |
| contacts_notes_responsible_user_id_check | ((responsible_user_id >= 0)) |
| contacts_notes_id_check | ((id > 0)) |

